트랜스포머 기반 다중 마스킹 어텐션 기법으로 초고신뢰·저지연 통신 구현자율주행·산업용 사물인터넷 등 응용 분야 적용 가능성 제시통신 분야 최상위 학술지 IEEE JSAC에 게재
-
- ▲ 공동 연구팀. 왼쪽부터 성균관대 김상효 교수, 포스텍 김용준 교수, 울산대 곽희열 교수, 포스텍 박성준 박사.ⓒ성균관대
성균관대학교는 정보통신대학 전자전기공학부 김상효 교수 연구팀이 인공지능(AI)을 활용한 차세대 무선통신 오류정정부호 기술 개발에 성공했다고 30일 밝혔다. 6세대(6G)·미래 통신시장을 선도할 학술적 기반을 마련했다는 평가다.연구팀은 대규모언어모델(LLM)의 핵심인 트랜스포머 모델을 기반으로, 부호의 구조적 다양성에 주목한 다중 마스킹 어텐션 기법을 설계했다. 이를 통해 기존의 짧은 메시지를 위한 오류정정부호 복호 성능을 획기적으로 개선하며, 초고신뢰저지연 통신이 필수적인 자율주행·산업용 사물인터넷(IoT) 등 응용 분야에서 적용 가능성을 제시했다.또한 5G 통신 시스템에서 채택된 LDPC(저밀도 패리티 검사) 부호를 대상으로, 인공신경망 기반 복호기에 '부스팅 학습 기법'을 도입해 극히 낮은 수준의 오류율을 달성했다. 이는 6G에서 요구되는 초고신뢰성 기준을 만족하는 중요한 성과다. 향후 6G 표준화·상용화에 기여할 것으로 기대된다. -
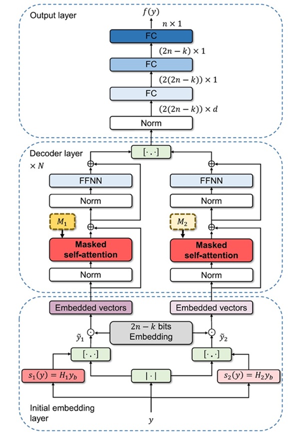
- ▲ 이중마스크를 사용하는 트랜스포머 오류정정 복호기 구조.ⓒ성균관대
김상효 교수는 "AI 기술이 무선통신 분야에도 새로운 패러다임을 제공하고 있다"며 "앞으로 6G 기술 고도화와 더불어 기계 간·AI 간 통신, 나아가 의미 기반 통신(시맨틱 통신)의 실현에 기여하길 기대한다"고 말했다.이번 연구는 포항공과대학교(포스텍) 김용준 교수, 울산대 곽희열 교수, 포스텍 박성준 박사, 서울대 노종선 명예교수와의 공동 연구로 이뤄졌다.이번 연구 성과는 전자전기공학분야 최상위 학술지 '국제전기전자공학회(IEEE) 통신 선택영역 저널(JSAC)'에 지난 4월과 7월 두 차례에 걸쳐 게재됐다. 또한 머신러닝·딥러닝 분야 세계 3대 학회 중 하나인 ICLR 2025에서 관련 성과가 발표됐다.이번 연구는 정보통신기획평가원(IITP)과 한국연구재단(NRF)의 지원을 받아 이뤄졌다. -
- ▲ 성균관대학교 전경. 좌측 상단은 유지범 총장.ⓒ성균관대





